[TIPS] HOW TO SETUP NEW PHPMYADMIN FOR MYSQL 8.0.32
PhpMyAdmin, MySQL 8.0.32
[Tips] How to setup new phpmyadmin for MySQL 8.0.32
✋✋✋✋✋ Hello everyone, welcome back to Learn Tech Tips BlogSpot, I am Zidane ✋✋✋✋✋ (大家好, 我是雞蛋🥚🥚)
On Topic today, we will focus how to setup new phpmyadmin for new MySQL (Example: 8.0.32)
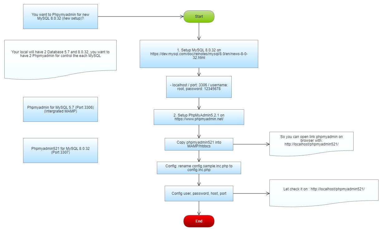
If you local is exist a MySQL Server 5.7, but you have another business and need to setup new MySQL server 8.0.32, so you need to install new MySQL 8, but how to controller it by phpmyadmin, because of phpmyadmin which you using on MAMP or XAMP just can connect one MySQL Server on one time, so we need to add new phpmyadmin to control MySQL8.0. So This tutorial is for you.
First, You have been installed MySQL 8.0.32, (you can install yourself or install on docker),
👉 Tiktok
👉 Facebook:
MySQL Source: https://dev.mysql.com/doc/relnotes/mysql/8.0/en/news-8-0-32.html
On this tutorial I have been installed mysql 8.0.32 with
- Host: localhost,
- Port: 3307,
- Username: root,
- Password: 123456789
Now we are going to download phpmyadmin on below link:
https://www.phpmyadmin.net/
- Unzip a phpmyadmin,
- Copy phpmyadmin into MAMP/htdocs or XAMP/htdocs and rename to phpmyadmin521 for don't get conflict with current phpmyadmin
- looking for a config.sample.inc.php and change this name to config.inc.php
- update some below information
$cfg['Servers'][$i]['host'] = "127.0.0.1"
$cfg['Servers'][$i]['port'] = 3307
$cfg['Servers'][$i]['user'] = "root"
$cfg['Servers'][$i]['password'] = "12345678"
Below is a summary how to setup phpmyadmin for MySQL 8.0.32
Thanks for reading. Any feedback and questions for How to setup new phpmyadmin for MySQL 8.0.32. Free feel leave your comment on below post, we can discuss about it.
✋✋✋✋ Learn Tech Tips - I am Zidane, See you next time soon ✋✋✋✋


